手机: 187 0137 3353 邮箱: 2817215445@qq.com sales@highmesh.cn
软件无线电教学实验
FALCON
AIS 信号的接收
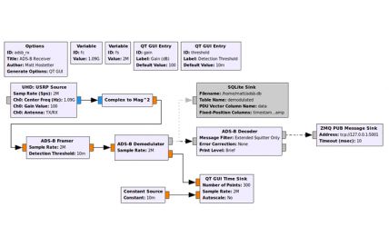
ADS-B 信号的接收
射频信号的采集和回放
涉密场所手机监测及智能管控系统